忘れたもの

андрей феликсович
ака
ЯРЕМКО АНДРЕЙ ФЕЛИКСОВИЧ. PRODUCT DESIGN, PRODUCT MANAGMENT, ART DIRECTORING
18 лет я разрабатываю цифровые продукты: online игры, облачные сервисы, мобильные приложения, сайты.
У Владимира Смеркиса на программе «Силиконовые дали» обсуждаем тему «Цифровая трансформация - единственный путь или модное слово?»
ART
Интервью для Aim Digital о пути развития, взглядах на продуктологию
BUSINESS
Design
UX
Marketing
葉隠
HUMAN
фреймворки / патенты / методологии
Выступления на профильных конференциях
DIGITAL продюссер ХОЛДИНГА «Европейская МЕДИа ГРУППА»
CURRENT TIME
ИЮНЬ 2022
КОНСУЛЬТАНТ ПО РАЗВИТИЮ ЦИФРОВЫХ ПРОДУКТОВ ХОЛДИНГА «РУССКАЯ МЕДИ ГРУППА»
ДЕКАБРЬ 2020
АВГУСТ 2019
ОСНОВАТЕЛЬ И РУКОВОДИТЕЛЬ ДЕПАРТАМЕНТА UX/CX КОМПАНИИ «NEOFLEX»
ОКТЯБРЬ 2018
ИЮСЬ 2017
ВТБ
VPB
СДМ
БСПБ
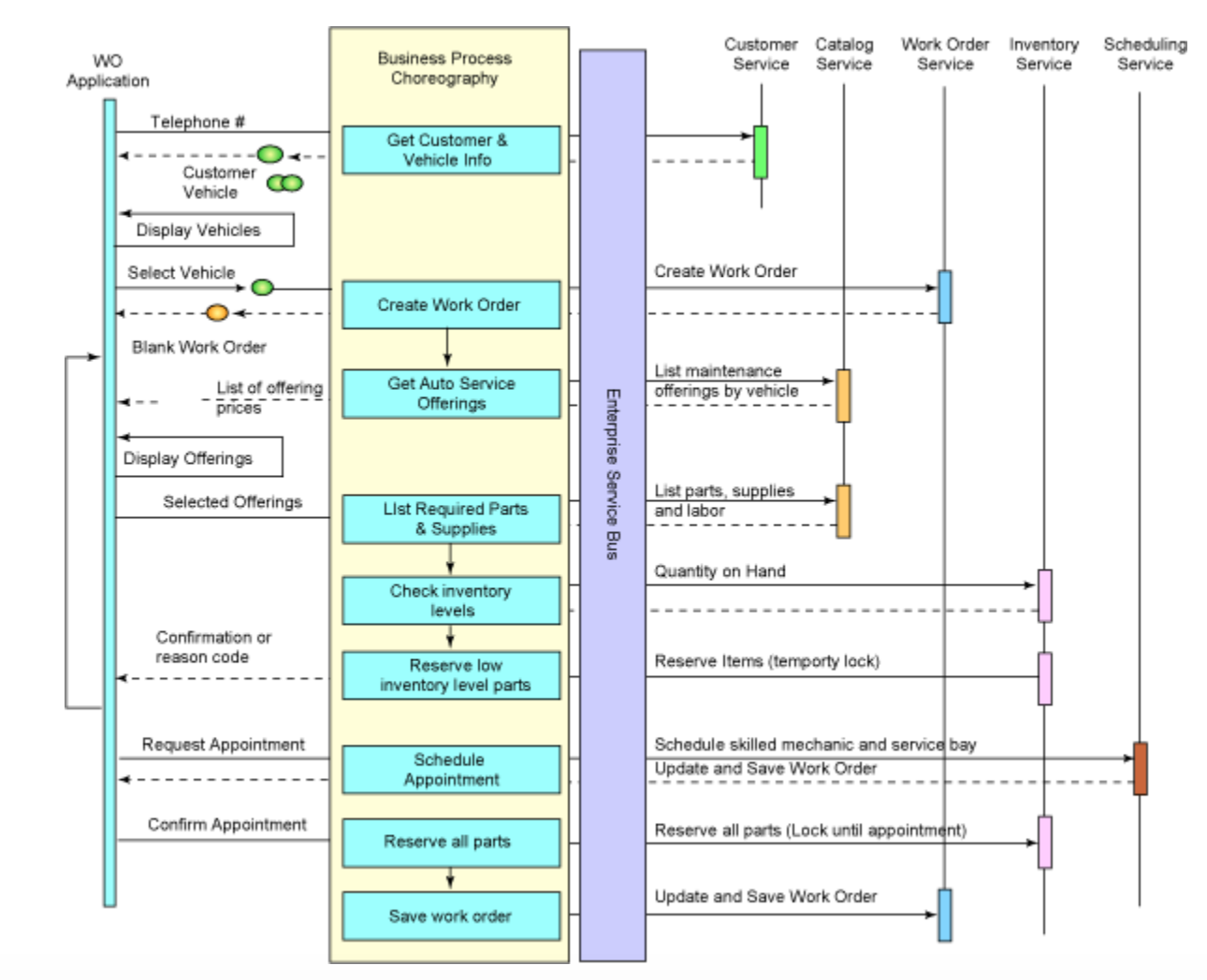
ПЕРЕХОД К СОБЫТИЙНО-ОРИЕНТИРОВАННОЙ АРХИТЕКТУРЕ. НАШ ОПЫТ ХОРЕОГРАФИИ
SERVIC
CHOREOGRAPHIES.
IT-архитектура предприятия: Микросервисы и управление изменениями
SERVICE-ORIENTED ARChITECTURE.
NEOFLEX.RU
Customer service
Catalog service
Work order service
РУКОВОДИТЕЛЬ ЦИФРОВЫХ ПРОДУКТОВ КОМПАНИИ «МЕЖРЕГИОНАЛЬНЫЙ ТРАНЗАТ ТЕЛЕКОМ»
ОКТЯБРЬ 2018
ИЮСЬ 2017
MTT
бизнес
MTT
бизнес
или последний фильм Рамбо
на один фильм старше

/
Создавая прекрасные Keyvisuals
масс-маркет сервисы и сайты
для фармы и телекома
банковские приложения и интерфейсы
проектируя клиентский опыт, точеки контактов и воронки продаж
создвая
дизайн системы
КРАТНО
приумножая
TS / DAU и LTV
MAXIMUM.ru
DRM.ru
ДИРЕКТОР ПО РАЗВИТИЮ ЦИФРОВЫХ ПРОДУКТОВ ХОЛДИНГА «РУССКАЯ МЕДИ ГРУППА»
CURRENT TIME
АВГУСТ 2019
Релиз
Новый год
Карона вирус
Количество просмотров страниц Maximum.ru после релиза новой версии увеличелось в 2 раза. Соответственно, в 2 раза увеличился доход с рекламы.
x2
Средняя длительность сеанса увеличилась в пять раз
Прилодение «Русское Радио» для SmartTV. Уникальная дизайн система и архитектура адаптированная под управление джойстиком.
Customer service
Catalog service
Work order service
ПЕРЕХОД К СОБЫТИЙНО-ОРИЕНТИРОВАННОЙ АРХИТЕКТУРЕ. НАШ ОПЫТ ХОРЕОГРАФИИ
SERVIC
CHOREOGRAPHIES.
IT-архитектура предприятия: Микросервисы и управление изменениями
SERVICE-ORIENTED ARChITECTURE.
NEOFLEX.RU
UX как услуга при заказной разработке
UX как часть интеграционных проектов
Улучшение продаж собственных продуктов
Новые отрасли, ца и рынки
+
+
+
PR компании, собственных продуктов и самого UX через продукты и кейсы в рамках позиционирования BusinessApp разработки
Продуктовые свойства для стимуляции продаж: интерфейсы, стенды, демо, позиционирование, PR
Во всех стандартных предложениях рассказывать про UX в парадигме DevOps и Continues Design
Разработка BusinessApps
Выжимаю максимум пользы для компании из новообразованного департамента:
income
N.NDA.NDA.NDA ₽
spend
__NDA.NDA.NDA ₽
ВТБ
VPB
СДМ
БСПБ
iDREAMer
SKU: 700.932.98
250000
р.
200000
р.
Прекрасный шаблон эффекта преломлений в стекле. Основан на компонентах для быстрого создания большого объема изображений.
КОНСУЛЬТАЦИИ для простых смертных
КОНСУЛЬТАЦИИ для посвященных
ux design system
Гибкая, логичная и локаничная UX дизайн система разработана для компании Неофлекс. Первый клиент, для которого она была реализована — вьетнамский банк VPBank.
РУКОВОДИТЕЛЬ ЦИФРОВЫХ ПРОДУКТОВ КОМПАНИИ «МЕЖРЕГИОНАЛЬНЫЙ ТРАНЗАТ ТЕЛЕКОМ»
ЯНВАРЬ 2016
ИЮЛЬ 2014
MTT
бизнес
МТТ
В компании МТТ я начинал как продуктолог мобильного направления, но потом рулил артом, web-продуктами, стратегиями и т.д. А лучший проект это сайт mtt.ru. Там и красивая информационная архитектура, и простые дизайн гайдлайны, и конверсия х6.
интерфейс акселератора разработки приложений с использованием технологий Big Data
Гибкая, логичная и локаничная UX дизайн система разработана для компании Неофлекс. Первый клиент, для которого она была реализована — вьетнамский банк VPBank.
Гибкая, логичная и локаничная UX дизайн система разработана для компании Неофлекс. Первый клиент, для которого она была реализована — вьетнамский банк VPBank.